CANopen转Profient网关协议介绍
CANopen介绍:

CANopen是一种基于控制器局域网(CAN)的高层工业通信协议,由国际用户和制造商协会CiA于1995年发布,基础规范为CiA 301标准。该协议覆盖OSI模型的网络层及以上层次,通过对象字典实现设备参数配置,包含网络管理(NMT)、服务数据对象(SDO)和过程数据对象(PDO)等核心协议,支持主从、客户端/服务器及生产者/消费者通信模式。
CANopen设备通过16位索引和8位子索引访问对象字典,其通信服务包含SYNC同步、心跳监测及紧急报文功能。协议采用预定义COB-ID标识符,硬件层集成CAN模块与收发器,软件层通过NMT状态机控制设备运行状态。该协议扩展出CiA 401、CiA 402等设备子协议,应用于工业自动化、医疗设备、汽车电子及机器人控制领域,支持多供应商系统集成
CANopen是一种架构在控制局域网路(Controller Area Network, CAN)上的高层通讯协定,包括通讯子协定及设备子协定常在嵌入式系统中使用,也是工业控制常用到的一种现场总线。
CANopen 实现了OSI模型中的网络层以上(包括网络层)的协定。CANopen 标准包括寻址方案、数个小的通讯子协定及由设备子协定所定义的应用层。 CANopen 支持网络管理、设备监控及节点间的通讯,其中包括一个简易的传输层,可处理资料的分段传送及其组合。一般而言数据链结层及物理层会用CAN来实作。除了 CANopen 外,也有其他的通讯协定(如EtherCAT)实作 CANopen 的设备子协定。
CANopen由非营利组织CiA(CAN in Automation)进行标准的起草及审核工作,基本的 CANopen 设备及通讯子协定定义在 CAN in Automation (CiA) draft standard 301中。针对个别设备的子协定以 CiA 301 为基础再进行扩充。如针对 I/O 模组的 CiA401 及针对运动控制的 CiA402。
Profinet介绍:
PROFINET由PROFIBUS国际组织(PROFIBUS International,PI)推出,是新一代基于工业以太网技术的自动化总线标准。
PROFINET为自动化通信领域提供了一个完整的网络解决方案,囊括了诸如实时以太网、运动控制、分布式自动化、故障安全以及网络安全等当前自动化领域的热点话题,并且,作为跨供应商的技术,可以完全兼容工业以太网和现有的现场总线(如PROFIBUS)技术,保护现有投资。
PROFINET网络和外部设备的通讯是借由PROFINET IO来实现,PROFINET IO定义和现场连接的外部设备的通讯机能,其基础是级联性的实时概念,PROFINET IO定义控制器(有“主站机能”的设备)和其他设备(有“从站机能”的设备)之间完整的资料交换、参数设定及诊断机能。PROFINET IO是设计用来在以以太网连接的设备提供快速的资料传输,且支援生产者-消费者模型(provider-consumer model)。支援PROFIBUS通讯协定的设备可以无缝的和PROFINET网络连接,不需要IO代理器(IO-Proxy)之类的设备。设备开发者可以利用市面上贩售的以太网控制器来开发PROFINET IO设备。PROFINET IO适用在网络循环时间在数ms的系统。
PROFINET IO系统包括以下几种设备:
IO控制器,控制自动化的任务工作。
IO设备,一般是现场设备,受IO控制器的控制及监控,一个IO设备可能包括数个模组或是子模组。
IO监控器是一个PC的软件,可以设定参数及诊断个别模组的状态。
PROFINET IO会在IO控制器及IO设备之间建立应用关系(Application Relation,AR),应用关系中会定义有不同的参数传递、周期资料交换及警告处理等特性的通讯关系(Communication Relations,CR)。
02:12
西门子1200PLC组态ProfiNET远程IO模块第1集:硬件接线和GSD文件安装!
一个IO设备的特性会由设备制造商在GSD(General Station Description)档中说明,所使用的语言是GSDML(GSD标记语言),GSD档提供PC监控软件规划PROFINET组态所需要的基本资料。
Profient转CANopen网关:
本产品实现 ProfiNet网络与CANOpen网络之间的数据通讯,可连接CANOpen网络到ProfiNet网络。 即将CANOpen设备转换为ProfiNet设备。
本产品广泛应用于:CANOpen接口的变频器、伺服驱动器、电量测量装置、智能现场测量设备、仪表、PLC、DCS、FCS等等。
配置简单:用户不必了解 CANOpen和 ProfiNet细节,只需要参考手册,根据要求就能配置网关,不需要复杂编程,即可在短时间内实现连接功能。(数据透传)
网关可自由设置Profinet参数与CANopen参数,只需与Profinet设置与CANopen参数设置保持一致即可

可根据从站EDS文件对从站参数进行配置。需提前了解从站工艺需要用到的参数索引。

CANopen从站:
通讯对象
CANopen 的物理层 CANbus 每次传送的数据量不大,其中包括 11 位元的 ID、远端传输请求(RTR)位元及大小不超过8字节的资料。CANopen 将 CANbus 11 位元的 ID 分为 4 位元的功能码及 7 位元的 CANopen 节点 ID。7 位元的 ID 共有 128 种不同的组合,其中 ID 0 不使用,因此一个 CANopen 网络上最多允许 127 台设备。CANbus 在 CAN 2.0 B 规格中允许 29 位元的 ID,因此若配合 CAN 2.0 B 使用,CANopen 网络上可以超过127 台设备,不过在实际运用中,大多数的 CANopen 网络上设备数量均低于此数值。
CANopen 将 CANbus 的 11 位元 ID 称为通讯对象 ID (COB-ID)。当传输数据发生冲突时,CANbus 的仲裁机制会使 COB-ID 最小的讯息继续传送,不用等待或重传。COB-ID 的前 4 个位元是 CANopen 的功能码,因此数值小的功能码表示对应的功能重要,允许的延迟时间较短。
在 CANopen 标准中,部份 COB-ID 被保留作网络管理及 SDO 通讯用。而在设备初始化后,有些功能码和 COB-ID 会对映到标准的功能,不过后续仍可以规划为其他用途。
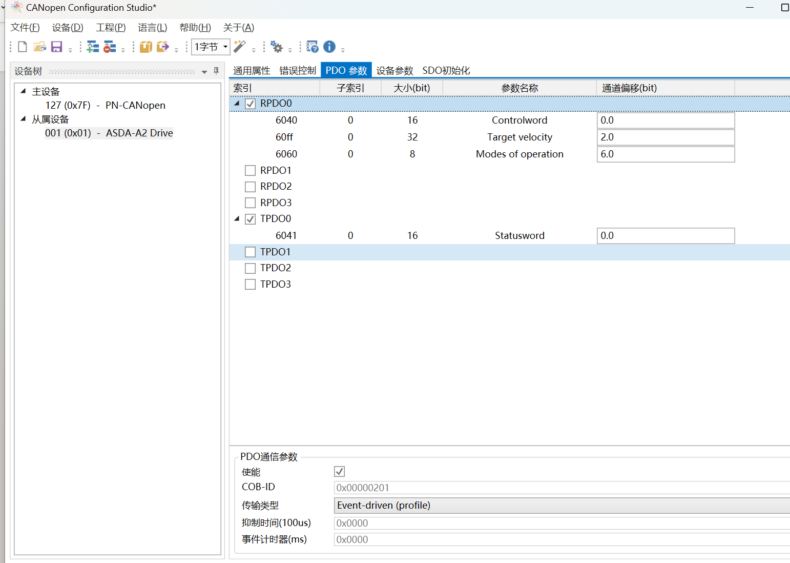
在网关配置完成后,设备上电时网关会与PLC进行Profient通讯连接,CANopen一侧会先通过SDO对从站设备发送配置报文,对NMT,心跳守护者及PDO参数进行设置。



Profinet设置:
网关在Profinet网络中设置比较简单,主要设置参数为网关的设备名称以及IP地址,以及输入输出的数据长度


当配置完成之后,用户无需对网关本身进行编程,只需要对映射地址的数据进行处理即可。
审核编辑 黄宇
- Robo.ai达成1.8亿美元融资协议并完成首期交割,加速构建全球人工智能机器人网络
- Cincoze高效能扩展型DIN-Rail嵌入式工控机(MD-3000系列)
- 雷达供电系统专用高可靠DC-DC模块电源技术规范与选型分析
- 国产离轴芯片标杆!MT6728:21位高分辨率+自校准,离轴也精准
- 士兰微电子加入OCTC开放计算标准工作委员会
- 深入剖析ADS7844:高性能12位8通道串行输出ADC
- 南德议质 │ TÜV南德与山东省外贸集团达成战略合作,共绘蓝图
- 深入剖析ADS1243:高精度24位模数转换器的卓越之选
- 森木磊石持续赋能AI工业化场景落地,助力电力电子行业智能化发展
- 免停电接线的电能质量在线监测装置的安装和调试复杂吗?
- 已获法院受理立案!国产激光雷达芯片知识产权第一案!(速腾聚创 灵明光子为何反目?)
- 看得见的精准管控,看不见的持续降耗 ——Acrel-EIOT平台
- 工业富联:调整回购股份价格上限至不超过75元/股
- ADS5444 13位250 MSPS模数转换器数据手册
- DeviceNet转ProfiNet协议转换网关实现西门子1200 PLC与模拟量 I/O 模块通讯在物流与仓储系统的应用案例
- 智慧光迅光赋AI活动武汉站成功举办